不管你是自己建站的个人站长还是企业建站的网站维护人员,这篇文章都非常值得你收藏。因为这是楚狂人用了两天时间亲自测试的几种有效方法。
什么是网站死链,死链对网站有什么坏处
按照百度百科的解释:死链是指服务器的地址已经改变了.无法找到当前地址位置,包括协议死链和内容死链两种形式。死链出现的原因有网站服务器设置错误;某文件夹名称修改,路径错误链接变成死链等。
我们简单点说,死链就是这个链接打不开了。那死链的坏处很明显了,不管是协议死链还是内容死链,对网站的seo和用户体验都有危害性。对搜索引擎来说,网站太多链接打不开,就会影响它对网站权重的判断。对用户来说,死链过多,会非常影响访问体验,造成用户流失。
网站死链检测工具有哪些比较好用
网站死链查询方法很多,比如我们可以用手工进行死链检测、在线进行死链查询、下载死链检测工具进行查询,像wordrpess建站的朋友还可以用插件进行死链查询。
首先我们来说下手工进行死链检查。顾名思义,就是你要挨个点开看看这些链接是否已经404了,emm,这个方法只适用于网站页面非常少的小型网站。如果你网站内容较多,还是放弃这个想法吧~
在线死链查询:国内常用的有爱站、和站长站的在线死链查询,不过检测的数量有限,无法进行全站死链查询,我今天要给大家推荐的是在线死链查询网站:
只要在查询框里输入你的网址,点击开始查询,网站就会自动查询你网站的所有链接,并列出死链,有的还提供导出到excel表格的功能。
在线死链查询工具:
1、爱站死链检测:https://tools.aizhan.com/bl
爱站的检测工具很好用,这款死链检测也是一样,不过这个网页版的只能查询单页死链,不能进行整站死链检测。通过输入域名或者页面,查询该页面下的链接状态,如非200状态码会进行提示,方便SEO从业者查询页面是否有死链及不友好链接。
2、站长站死链检测:https://ntool.chinaz.com/tools/links
和爱站死链检测工具差不多,同样是针对单页的检测,如果要查询整站的死链,推荐下面几款工具。
3、brokenlinkcheck.com(查询全站,可免费查询3000个链接)
我用这个网站查出了127个死链,真是不查不知道,一查吓一跳啊。当然,这些死链并不都是我自己网站的页面,很多是网站文章中引用的网址或者评论者留下的网址。
4、deadlinkchecker.com(可免费查询2000个链接,可导出excel)下图是我清理之后重新查询的结果,死链只剩了4个,还有三个是能打开的。
这款在线死链检测工具我个人感觉非常好用,免费版本每次可以1500个链接,可以查看404错误具体出在哪个页面,从而有针对性的进行优化。
6、atomseo.com(免费查询1000个链接,但是需要注册才能看到结果)
这款工具我看有人推荐的,但我自己试用时发现总是出错,不知道是不是因为中文站的iP问题。
本地网站死链查询工具:
1、著名的死链查询工具有:Xenu's Link Sleuth
老牌死链检测工具,性能强大,口碑很好。
xenu官网地址:http://home.snafu.de/tilman/xenulink.html
xenu下载地址:http://home.snafu.de/tilman/XENU.ZIP
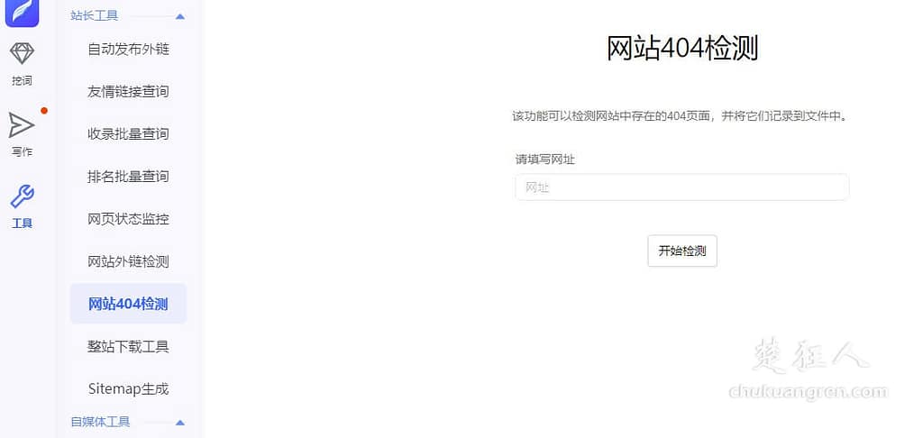
2、Seowhy推出的:搜外内容管家
这款工具是最近刚推出来的,除了404检测功能,还有包括自动发外链、友情链接查询、收录查询、网站外链检测……等多种seoer常用的seo工具,而且搜外内容管家不仅仅是一款优化工具箱,还包括关键词挖词功能以及免费ai写作功能。
下载:https://guanjia.seowhy.com/?1k5tsza
wordpress死链检测插件:
Broken Link Checker
这个工具只限于使用wordpress建站的站长朋友们。在网站后套左侧的插件——安装插件——搜索框输入”Broken Link Checker“就可以进行安装了。插件本身自带语言包,安装后是中文页面,对我们国内用户非常友好。
安装之后,可以在已安装的插件中找到它,并进行基本的设置。
然后,检查范围、检查类型、处理方式都可以进行自定义。
点击左侧”工具“——失效链接,就可以使用插件进行死链查询了。查询完毕后,你可以对网站存在的死链进行修改网址、取消链接、屏蔽、移动到回收站等操作,还可以批量执行死链处理,可以说对wordpress建站的站长非常实用的一款插件了。
楚狂人










干货十足,赶紧测试下我的站哈哈